Win11发布之后很多用户都想升级Win11,但是Win11也不是所有设备都能直接进行升级的,我们需要满足微软官方的配置要求,还要经过TPM2.0的检测才能进行升级,那有没有什么办法可以绕过TPMM2.0直接进行升级呢,下面教给大家详细的教程。
免工具直接绕过TPM2.0升级Win11方法
1、不管支不支持TPM2.0,都直接升级win11;

如果其他条件都满足,只是不满足TPM2.0,则会停在下面这个页面上;
2、在这个界面上,同时按下Shift+F10,调出命令行,输入regedit回车,即打开注册表;
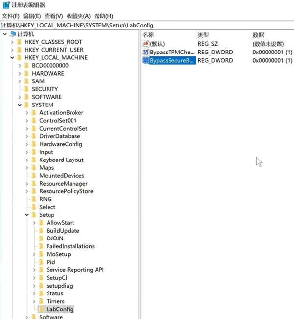
3、找到HKEY_LOCAL_MACHINESYSTEMSetup,先此处创建一个LabConfig项;
4、在LabConfig项里创建2个DWORD值;
一个是BypassTPMCheck,数值为00000001(7个0)
一个是BypassSecureBootCheck,数值为00000001(7个0),

第5步:关闭注册表后,系统就会继续安装了。

小编亲自装机,实测了,此方法可以安装。











